Skip to content

1 功能简述

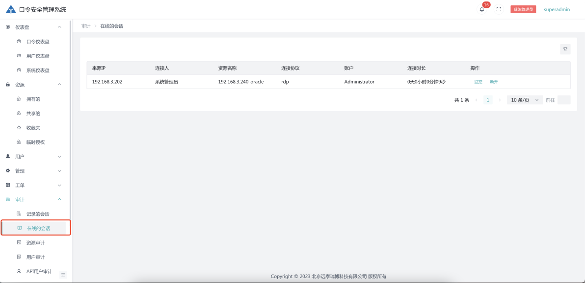
  • 在线会话可以查看所有目前正在使用口令安全管理系统登录资源的会话,并可以实时监控,在出现不合规操作时,可直接终断会话。
  • 口令安全管理系统实时监控支持SSH协议、VNC协议与RDP协议的会话连接。
  • 点击 审计 - 在线的会话,进入到在线的会话页面。

image.png

2 会话监控

  • 点击 在线的会话 - 监控 按钮,进入到会话监控页面。

image.png

3 断开会话

  • 点击 在线的会话 - 断开 按钮,即可实时终断正在远程的会话。

image.png